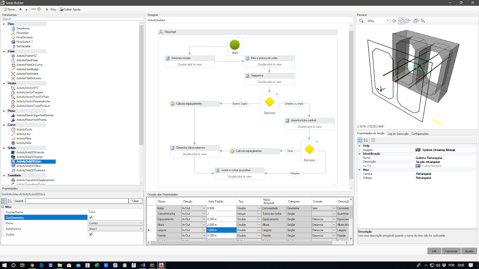
Hoje foi o dia da seção retangular:
As novidades: Possibilidade de seção simples, dupla ou tripla Possibilidade de convexidade em planta (melhor ajuste em locais que requerem pequenas mudanças de direção
Possibilidade de ângulo de corte na montante e jusante (melhor ajuste em tubo esconso) Primeiros testes do “gerador de ajuda” automatizado:
Possibilidade de importar/exportar o modelo para que se possa criar um catálogo:
Ah, também comecei a adicionar os ícones das ferramentas.
Obviamente muitos bugs ainda, hehehehe


