Hoje não tem vídeo, só a imagem da galeria ovoide padrão DER-SP:
Nesta vista, tem a visualização do bueiro no projeto. A escavação da galeria foi suprimida, para não poluir o desenho. Obviamente o programa a calculou.
O detalhe da construção da ala:
Levei cerca de 2.5 horas para modelar este dispositivo.
Achei super rápido, visto a quantidade de informação para chegar neste modelo.
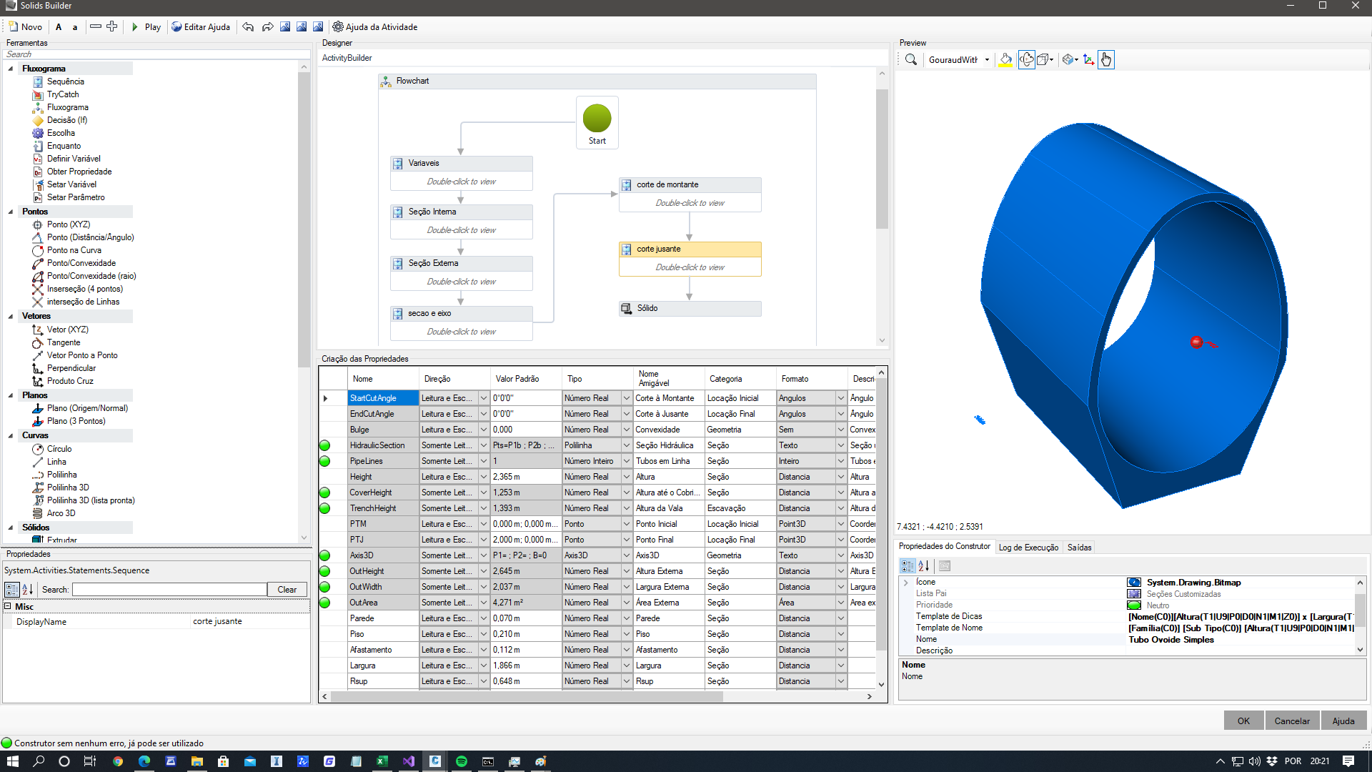
Aqui, o modelo do Ovoide:
Este também, cerca de 2 a 3 horas para modelar. O mais difícil foi entender o esquemático que fiz:
Nele, estão as variáveis, onde elas se aplicam.
Com estes parâmetros, calculam-se os pontos, linhas, arcos, polilinhas e pronto, é só extrudar e cortar
Claro que tem um pouco mais aí, mas é detalhe.
Na próxima atualização da versão de testes, estes dois dispositivos estarão disponíveis para teste e...Dimensionamento hidráulico!!!
É isso, gostaria de testar o programa gratuitamente?
Baixa ele aqui:
Ah, estou traduzindo o programa para o inglês. Tenho dois camaradas ajudando a traduzir para o espanhol e para o russo. Gostaria de ajudar? venha conversar comigo no whatsapp 41 99827 5531



